Matbas PED
Få en offert som är skräddarsydd efter dina behov
Materialdatabas för konstruktionsarbete
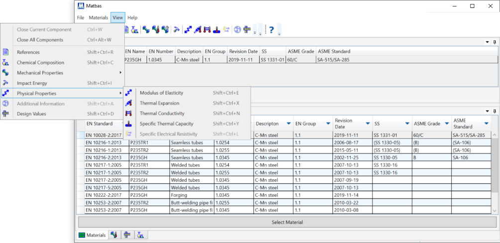
I Matbas PED får du tillgång till tillförlitlig information om vilka material som är godtagna under Tryckkärlsdirektivet PED. Databasen innehåller också de materialdata som behövs vid normalt konstruktionsarbete, såsom:
- kemisk sammansättning
- mekaniska egenskaper vid rumstemperatur
- varmhållfasthetsvärden och i förekommande fall kryphållfasthetsvärden
- fysikaliska egenskaper
- materialgruppering


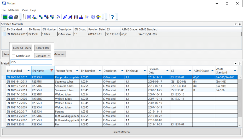
Databasen innehåller uppgifter om alla material som idag är godkända genom harmoniserade, stödjande standarder. Du hittar dem lätt genom sök- och filterfunktioner.

I Matbas PED finns också en vägledning om hur materialfrågor ska hanteras under Tryckkärlsdirektivet.
Uppdateringar och ny version
Matbas PED byggdes upp i samband med införandet av Tryckkärlsdirektivet i EU och har sedan dess hjälpt konstruktörer att göra rätt från början.
Uppdateringar av databasens innehåll släpps regelbundet för att hålla uppgifterna aktuella. Du som har en Matbas PED-licens kan hämta de senaste uppdateringarna här: Programuppdateringar för Matbas PED
Under våren 2021 lanserades databasen i en ny version.
Pris
| En användarlicens - årsavgift | 10 700 kr exkl. moms |
| Site-licens - årsavgift | 17 000 kr exkl. moms |
Matbas SWE
Kiwa har även en databas med de material som var godtagna för de svenska regler som gällde före PED. Matbas SWE passar dig som arbetar mycket med äldre utrustning och är intresserad av samma enkla tillgång till data för dessa material. Kontakta oss för mer information.
Ytterligare information
Programuppdateringar för Matbas PED
Här kan du ladda ner programuppdateringar för Matbas PED – Kiwas databas för tryckkärl. Databasen samlar alla materialstandarder som är harmoniserade mot PED.